■通話関連

提供: manual
移動先: 案内検索

通話関連

電話占いの設定、鑑定師の設定および通話ログなどの確認を行います


電話占い設定

  • 電話占いに関する設定を確認/編集します

Denwauranai.jpg


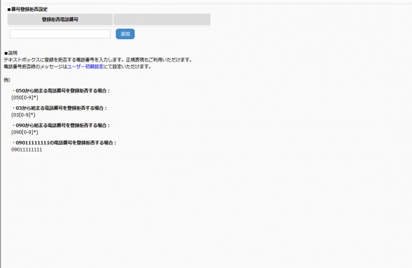
番号登録拒否設定

  • 特定の電話番号や市外局番で登録を拒否する場合に設定します

Bangoukyohi.jpg


占い師待機ステータス変更

  • 鑑定師の待機ステータスの確認及びダミー通話中の設定を行います

Ste.jpg


占い師一覧画面編集

  • 一覧画面に関する表示設定を確認/変更します

Itiranhyoujisettei.jpg


通話状態

  • リアルタイムで通話中の回線がある場合は表示され、モニタリング等が行えます

Tuuwajyoutai.jpg


通話ログ

  • 通話に関するログを確認します

Tuuwarogu.jpg


占い師接続状態

  • 鑑定師の接続状態をリアルタイムで確認します

Tuuwajyoutai.jpg


占い師待機スケジュール

  • 鑑定師のスケジュールを確認/設定します

Shc.jpg


占い師別ブラックリスト

  • 鑑定師ごとに、ブラックリスト入りのユーザーを設定/確認します

Black.jpg


無料電話鑑定

  • 無料電話鑑定に関する設定を行います

Free.jpg